I was responsible for:

  • Preliminary market research.

  • Designed card game prototype dubbed “Type - G” (Not the version featured in final game) .

  • Balanced and created cards and deck archetypes around feedback by Subject Matter Experts (SMEs).

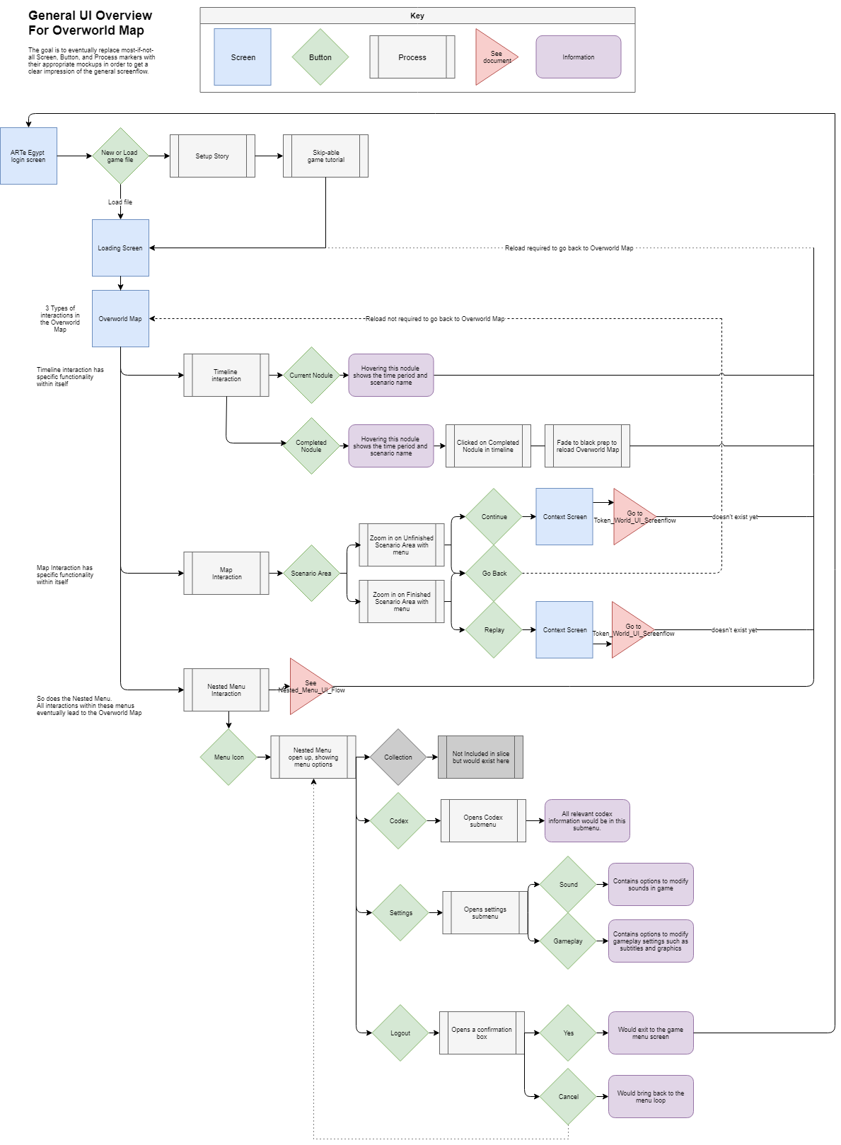
  • Ideation of UI/UX for the Game Overworld and Start Screen.

  • Gave feedback to team members about thoughts and feelings regarding their own responsibilities for the game.